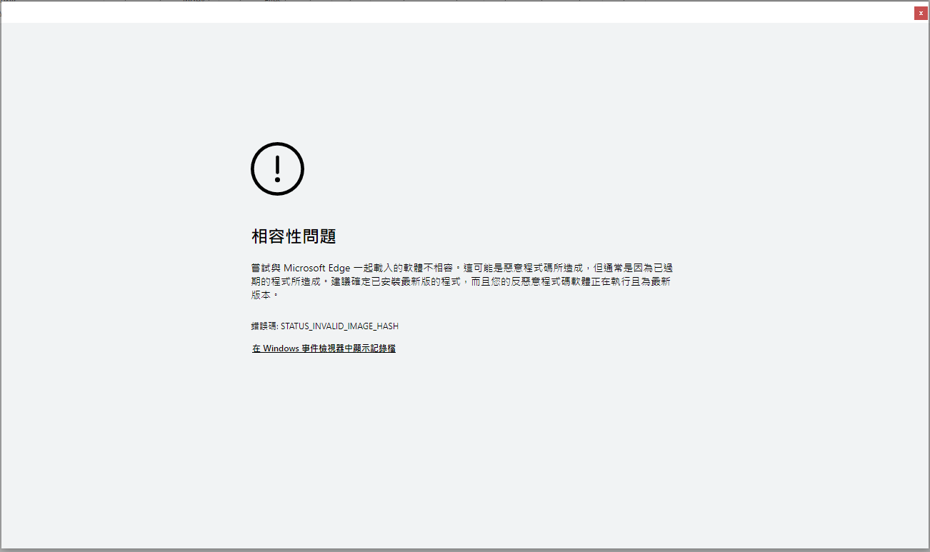
(Urgent) why I can't launch my mind manager w/ an Error message
Discussion Closed
Urgent
Files:
MindManagerErro...
Urgent
For urgent support issues, it is best to contact the technical support team directly here.
For urgent support issues, it is best to contact the technical support team directly here.
---