Task Time and sync Outlook issues

René W. shared this question 2 years ago
Discussion Open

I have discovered the following effect.
The tasks in the map and in Gantt pro and in Outlook do not match in the start time and end time.
To understand:
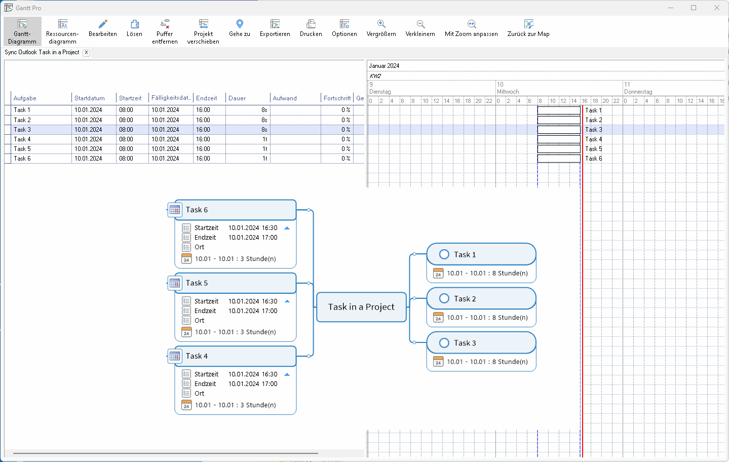
The tasks 1-3 are planned with the task info.
All times are displayed correctly.

In Task 4-6, I first synchronised the branches with Outlook and then created tasks in MM. The appointment appears in my calendar with the time 16:30 - 17:00. In the Gantt chart with 8:00 -16:00. If I then reduce the task to 3 h, the bar in the Gantt chart remains at 1 day.

From my point of view, the sync with Outlook influences the scheduling in MindManager and can lead to misunderstandings.
I plan tasks with 3 h for a project in MindManager and sync them with Outlook. The date is correct. The time corresponds to the current time and not the planned time in MindManager.

René

Replies (4)

photo
1

Hello René

Please could you share a screenshot of the Task Info task pane when Task 6 is selected? It seems that the data synced with Outlook is not applied to the Task Info fields.

photo
2

A little bit confusing for me. Task 6 has 9 h and Gantt 10.01. 8:00 to 11.01. 16:00 - Outlook ?

92cf54b65f250a244a5da47324a1ba39

photo
1

I think this should be reported as a bug. It looks like an appointment synchronised with Outlook has been interpreted as an Outlook task, because a duration in hours has been synced. Outlook tasks are defined in days, so 9 hours has been rounded up to 2 days in Gantt.

photo
1

I trialled this and experienced the problem even when the appointment was synced as an appointment and treated as such in Outlook. It is something to do with Outlook however, as every time you try to change the start time manually in the MindManager Gantt chart it changes the duration from hours to days. Once you disconnect the appointment from Outlook the problem disappears.

Mind you, the way MindManager handles things internally doesn't help either. The Gantt chart is the only place that can show start and end times (unless you sync with Outlook) and the default is to show the start time as the start of the working day.

photo
1

That's exactly why I noticed it. I wanted to sync my appointments 2 h webinar for the year with Outlook. You can only set the start time in the Gantt.

Do the admins automatically take over the bugs from the forum?

photo
1

I've played with this some more and I now agree that it's a bug in MindManager rather than Outlook. You can set tup the task in a MindManager map and export this to Outlook - this creates the start and end time fields in MM which are live and can be edited. You can then sync changes between MM in map view and Outlook, changing the times at either end. However, the moment you try to edit the times in the Gantt chart it seems to default to days.

Ironically, if you remove the link to Outlook the problem disappears in the Gantt chart, but then the start and end time fields in the map view are no longer live.

photo
1

Did Outlook appointments always sync as task topics in MindManager, or is this new?

photo
1

Sorry - I should have said appointment, not task.

photo
1

Hi René, there's a couple of things to mention, first these are appointments, they show as properties in MindManager so they don't sync with Gantt as such. The original dates entered from the task pane in MindManager should match Gantt. If those dates don't match, then there would be a bug and I would like to know the exact steps to get to that result or if you could provide the map, that would be helpful.

thank you.

photo
1

Hi Francis,
What did I want to do?
Plan tasks with a duration of 2 hours and a fixed start time in Mindmanager. Then sync with Outlook.
In my opinion, the task should then also appear accordingly in my Outlook calendar.
Same duration, same start time in MindManager and in Outlook.
It doesn't really matter whether it's a task or an appointment. Both have a start time and a duration. In my work, for example, seminars (tasks) are fixed calendar entries.
I don't think it makes sense to send you the mind map alone as the effects are not clear. I have recorded all of this. I think it becomes clearer there.

photo
1

Hi René,

Thanks for the video. when it comes to syncing the time, you will have to do it using the tasks properties in MindManager, Gantt doesn't sync with this information, and once modified the number of hours might be different on the task and the properties as well. We haven't had much feedback on this, in term of syncing this information with Gantt, I will bring it up with our product team.

Thank you for your feedback and let me know if you have any other question.

Francis

photo
2

OK, after a bit of experimentation, here is my take on this so far:

1. Create Task in MM and sync with Outlook as Task. Syncs are editable in both MM and Outlook and the changes can be synced either way but % complete can be inaccurate. Category tags added in Outlook show in MM but the topic is coloured rather than the tag. If more than one tag is added topic loses colour (expected behaviour). Tags can be added at both ends but colouring systems appear to be independent.

Duration is locked at 8 hours. Can assign the task to someone at the Outlook end and this will show as a resource in MM, but cannot add resources at the MM end. A general cost can be added in MM and retained but doesn't show at the Outlook end. Notes can be edited at either end.

Gantt: Task shows in Gantt but sometimes changes don’t show immediately. Dates can be altered in the Gantt but the default duration is 8 hours and while this can be changed it is overridden after syncing by the default 8 hours set in Outlook.

2. Create Task in MM and sync with Outlook as Appointment. Syncs successfully with Outlook but any task info such as progress or priority is ignored in Outlook. On syncing three additional properties are created in the "Task" in MindManager, Start Time, End Time (these both show date AND time) and Location.

These are editable in both MM and Outlook and the changes can be synced either way. However, they are actually independent of the original task info, so editing one does not affect the other and you can end up with different dates for both. Duration can be edited in MM but this won't affect the duration implied in the difference between the time and date fields created by Outlook. Tagging works similarly to (1) above.

Gantt: Task shows on due day in Gantt initially and can be edited. However, as with the topic in the map, editing in the Gantt chart will affect just the task info and won't be carried over into the time and date fields. In summary, changes to the task info in a MM map or Gantt chart will affect each other but not the Start and End Times shared with Outlook, and vice versa, so the topic in MM can display two different dates.

3. Create a Task in Outlook and send to MM. Similar to (1) above - once sent to MM tasks are editable in both MM and Outlook and the changes can be synced either way. Tagging is similar to (1) above.

Gantt: Similar to (1). Once sent to MM the task shows in Gantt but sometimes changes don’t show immediately. Dates can be altered in the Gantt but the default duration is 8 hours and while this can be changed it is overridden after syncing by the default 8 hours set in Outlook.

4. Create an Appointment in Outlook and send to MM. There is a bug in the Send to MindManager command for appointments in Outlook - you have to select at least two appointments for it to become visible. Once an appointment is sent to MM it behaves similarly to (1) above in creating the Start Time, End Time and Location fields, except that no task information will show at all. However, the task information is editable in MM but there is no link to these fields. Tagging is similar to (1) above.

Strangest of all, if you sync an appointment which happens to be part of a recurring appointment series, the dates shown in the Start and End times will be the date of the first appointment and not the one showing in the appointment.

Gantt: As there is no task info these synced appointments won't show at all in the Gantt chart. If the task info is edited they will appear but again there is no direct link to the Start and End Date fields on the topic.

photo
2

In summary, syncing tasks between MindManager and Outlook works reasonably well in both the map and the Gantt views. However, MindManager is clearly unable to handle Outlook appointments as tasks in either view, and trying to sync them especially after editing can lead to some strange results. I understand that MindManager wasn't designed to be a fully-fledged appointments manager but it would be great if some basic appointment-keeping functionality could be added which could handle syncing with Outlook.

photo
1

Thank you Alex for your summary.
I would like to reiterate one thing.
When a task is synced between MindManager and Outlook or other programmes, the data such as:
- Duration
- Effort
- Start
- End
must always be the same.
From my point of view, it doesn't matter whether it's an appointment or a task in Outlook. There must be no different reactions.
An appointment is also a task. Isn't it?

René

photo
1

Hi René,

The answer to your question is that unfortunately in MindManager an appointment is not a task - and to be fair, nor is it in Outlook.

MindManager has never really had a proper way to handle appointments. I'm not sure if you saw my earlier more detailed response on how MindManager handles syncing with Outlook, but I think the issue is that while task management including task duration as low as 1 minute and as high as multiple months was built into the program fairly early on, there was no way originally to set task start and end times. The first task was assumed to start at the beginning of the work day and if you had set finish to start dependencies for subsequent tasks, everything flowed from there.

When Gantt charts came along the ability to add start and end times was incorporated, but for some reason this facility never made its way back into the map view. This is despite the fact that MindManager can handle date and time information as topic properties, which are what it uses to sync with Outlook.

However, as you have discovered, these properties don't seem to be able to be linked to the start and end fields in the Gantt view, and there is also still no way to set start and end times (as opposed to dates) directly in the map view. This means that the same task/appointment can end up with different dates, times and durations in the MM map view Task Info field, the other in the properties synced with Outlook.

In my view the following needs to happen:

  1. The Task Info fields in the map view should be expanded to include start and end times as well as dates.
  2. These should be able to be synced both Outlook appointments and obviously with the corresponding fields in the Gantt view. One difficulty here is that it might be difficult to decide when syncing with Outlook what are tasks and what are appointments, given the division in Outlook between the two.
  3. The facility to use dates and times in formulas in MindManager should be added. This would be a huge gamechanger.

photo
1

Hello Alex and René

The Gantt chart synchronises with the task info fields on a topic. In the case of tasks from Outlook, the duration is calculated from start/due date difference so is always in days. Internally, MindManager does store time values as this is needed for it to schedule tasks in units of hours or minutes, but this time value is not exposed in the UI, although the Gantt chart can derive it through the API. However the internal time value is relative to the start of the working day, and there is no option in MindManager to set this value, so it has been included in the Gantt chart options instead.

photo
1

Thanks Nick.

I was aware but forgot to mention in my reply to René that the internal time value is relative to the start of the working day. In theory the start time and end time fields in the Gantt chart do allow for these to be adjusted by the user so long as the times selected are within the working day parameters, but this can lead to some odd results, even if you set a 24-hour day starting at midnight.

photo
1

Our exchange shows how important it is that the functions are clearly named. In my view, it would be good if the requirements for the function were collated and then checked to see where the MM stands.
For example, what is really needed for good project planning?

@Alex
Yes, if you see a deadline as a point in time.
For me, all my deadlines have a beginning and an end. Accordingly, they have a duration.
What do you mean by a deadline in MM?
I only see 2 appointment settings:
Milestone = Duration 0
and reminder = time

photo
1

Hi René,

I'm not sure what point of mine you are replying to with your comment about deadlines - as far as I can tell I haven't mentioned the term in my responses.

Also I agree with you that it would be great if appointments, especially those which are synced with Outlook, could be properly integrated into MindManager. I was just trying to describe what currently happens (or doesn't happen) when you try to sync appointments between the two programs. Nick has kindly provided the technical reasons behind the resulting problems which result from the limitations of each program and the different ways in which they handle time values. From what Nick has said it would appear that these issues would be difficult to overcome in MindManager without a major rewrite of the program.

photo
2

Hi Alex

I was referring to this sentence:

"The answer to your question is that unfortunately in MindManager an appointment is not a task - and to be fair, nor is it in Outlook."

We are basically in agreement that something is not quite right.
Let's see what happens next.

---